首页>下载中心>新闻阅读>Cimoc漫画app
Cimoc漫画app

Cimoc漫画app

cimoc漫画 资讯阅读 漫画软件
  • 版本:1.7.112
  • 大小:106MB
  • 开发商:长沙利特兴信息科技有限公司
  • 时间:2026/4/17 9:36:25
高速下载 普通下载
详情

Cimoc漫画app2024最新版内置数十个漫画源,点击右上角搜索即可查找心仪作品,支持收藏与自动记录阅读历史。默认采用从左至右翻页模式,用户也可在设置中切换为从上至下卷纸阅读,满足不同阅读习惯。

使用指南

推荐图源地址(2025年有效)

更新时间:2025/10/9

  1. https://miuscapp.com/cimoc/sourceBaseUrl.json
  2. http://www.cimoc.top/cimoc/sourc/master/raw/sourceBaseUrl.json
  3. https://gitcode.net/Haleydutest/cupdate/-/raw/master/sourceBaseUrl.json
  4. 非中国大陆地区推荐:
    https://raw.githubusercontent.com/haleydu-test/cimocUpdate/main/sourceBaseUrl.json

基础操作流程

更新时间:2025/10/9

  1. 成功添加图源后,首页不会自动推送内容,需主动搜索漫画关键词。

  1. 输入关键词并点击搜索按钮。

  1. 从搜索结果中选择目标漫画。

  1. 进入详情页后即可开始阅读。

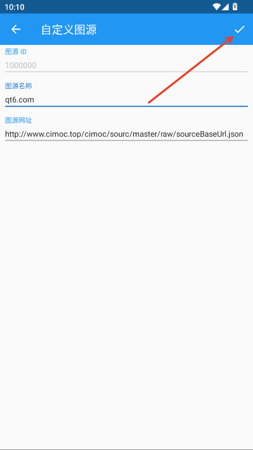
图源导入方法

手动添加图源步骤

更新时间:2025/10/9

  1. 点击左上角菜单图标(三条横线)。

  1. 进入“图源”管理页面。

  1. 点击右上角三点菜单。

  1. 选择“手动添加图源”。

  1. 图源名称可自定义,在地址栏粘贴上述任一有效链接,确认保存即可。

软件核心特性说明

  1. 开源稳定架构:基于Material Design规范开发,界面简洁流畅,运行稳定可靠。

  1. 灵活图源管理:支持自定义添加多个漫画源站,当前已集成约35个主流资源站点。
  1. 高效导航设计:主界面功能区采用单页模式,切换功能时直接点击对应菜单项,无需返回操作。

  1. 智能搜索反馈:搜索结果以平铺列表展示,右上角清晰标注当前使用的图源信息,便于溯源。

  1. 整体体验清爽无广告,是漫画爱好者的理想阅读工具。

版本更新记录

v1.7.211

  • 搜索引擎屏蔽快看资源及部分敏感关键词
  • 修复拷贝漫画无法搜索的问题
  • 解决部分图源导入失败的兼容性问题
  • 更新依赖库,精简安装包体积,移除冗余运行库
  • 显著提升解析与运行速度,改善高负载机型发热闪退现象
  • 修复动漫之家、土豪漫画2、漫画160、包子漫画、goda、G站、来漫画、拷贝漫画等主流源的解析异常
  • 优化漫画信息匹配逻辑,避免章节缺失
  • 修复删除自定义图源后应用崩溃的问题

v1.7.209

  • 更新依赖库,优化软件体积与运行效率
  • 修复动漫之家、土豪漫画2、漫画160、包子漫画、来漫画、拷贝漫画等图源解析故障
  • 改善漫画信息加载匹配度,确保章节完整
  • 解决删除自定义图源导致的闪退问题

v1.7.116

  • 新增速漫库、G站包子漫画源,优化包子漫画图片加载速度
  • 集成波洞(boodong)、goda漫画;修复七夕漫画、米推漫画、有动漫、好漫8;解决6漫画更新检测失效问题;漫画160新增发现页;修正自定义漫画信息解析错误
  • 增加升级失败后的手动下载入口,优化系统提示逻辑
  • 设置中新增“清理章节缓存”功能,释放空间并加速后续解析
  • 下载章节时支持“从当前章到末章”批量选择,并新增“取消全选”选项

v1.7.114

  • 新增速漫库、G站包子漫画源,优化图片加载性能
  • 扩展波洞、goda等新源,修复多个平台章节缺失与更新检测问题
  • 完善升级失败处理机制,优化交互提示
  • 引入章节缓存清理功能,提升在线解析响应速度
  • 增强下载选择逻辑,支持范围选取与快速取消

v1.7.103

  • 设置内加入章节缓存清理功能,有效提升解析效率
  • 下载章节时可选择“当前至末章”,并支持一键取消全选
  • 移除已失效的Vomic漫画源
  • 新增波洞、goda漫画;修复七夕漫画、好漫8、6漫画更新检测;漫画160上线发现功能
  • 提供升级失败时的手动安装包下载通道
展开全部
  • Cimoc漫画app
  • Cimoc漫画app
  • Cimoc漫画app
  • Cimoc漫画app
  • Cimoc漫画app
应用信息
同类热门
Cimoc漫画